Singapur portal developer


Web Developer portal - Service Platform

Apis


Matching
Professional
Client
Payment
Notification
Operation
Request Service
Identity Server
Service Offer
Chat
Under Construction
Functional Administration

Database Model Singapur


Matching


The Matching API provides the results of the matching process between offer and demand. Starting with the request from a Client characterized by 2 parameters:

  1. A service level 3, included the "Others" label;
  2. A specific place identified by the Postal Code.
Once the request is placed to the Platform, it returns as a result, a list of Professionals who matched the 2 parameters:
  1. Skills to execute the service;
  2. Offering the services at the Postal Code.
An excluding condition for the Professional , is to be active at the moment of the request. The results showed by the API Search are sorted using different algorithms. The use of different algorithms allows the testing to choose the best alternative.

Api Definition Close

Professional


The Professional API gives the information identifying the Professional, based on the details provided by the Professional and the Platform. Those one give by the Professional:

  1. Who (their ID, name, address, etc.);
  2. Where (places where they operate identified by the Postal Code);
  3. What (which services they offer, their skills);
  4. Additional information (legal, fiscal, complementary information);
  5. Activity status (active, on hold)
Also manages the complementary information gathered by the Platform. After the curation process made by the Platform, a final status is indicated as Validated or Not Validated. Once the Professional is registered, the API Professional manages the login credentials for the Professional (user, password). The microservice deals with the different status (change, recover,..) The Professional has access to their Jobs published in their private space.


Data Base Model



Api Definition Close

Client


The Client API provides the information identifying the Client, based on the information provided by him in 2 different steps:

    "Light Register":
    email, name, telephone (optional). This step allows the Client to start Chatting with the Professionals.
    Register:
    Who (who is he Client, ID, address…); Where (specific address, the Postal Code is mandatory);
    Additional information (legal, fiscal, complementary information).
Once the Client is registered, the API Client manages their login credentials (user, password). The microservice deals with different status (change, recover). The Clients has access to their Jobs published in their private space.


Data Base Model



Api Definition Close

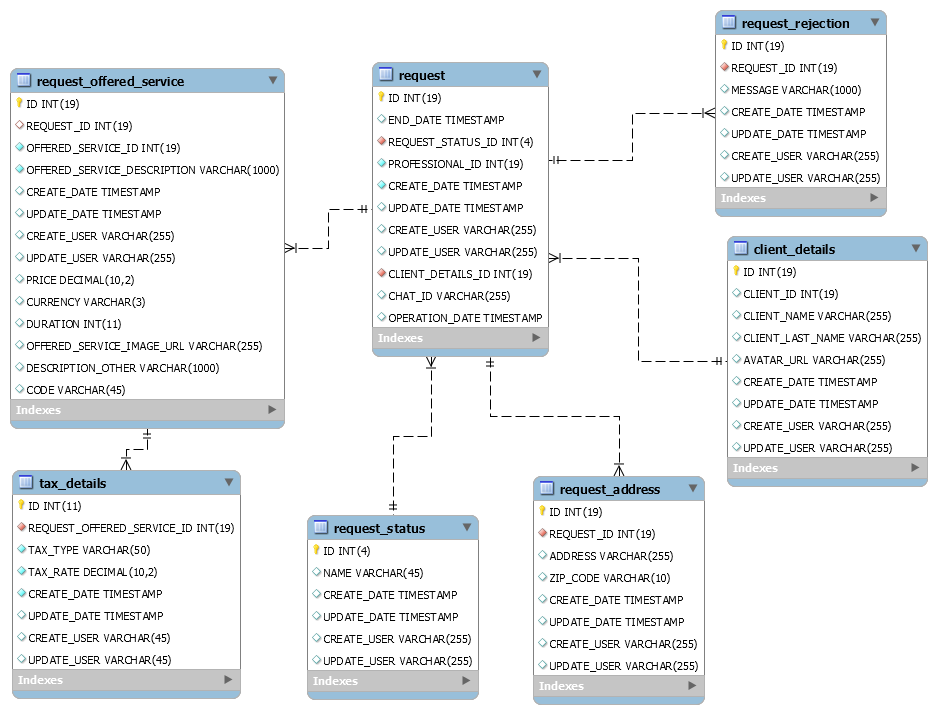
Request Service


The Request API provides the informations related to the exchanges between the Client and the Professional in the Chat. These exchanges start at the moment that the Client and Professional start a new convertation in the Chat, until they agree to open a Job, or unlike they finish the exchanges. All the exchanges are stored. In this microservice the Client and the Professional agree on the details of the future Job: service, price, place, date (day & hour)


Data Base Model



Api Definition Close

Notification


The API Notification provides the information about the communications with the Client and the Professional. The communications will be done by mail and by SMS for the Client and the Professional, and also messages Push to the Professional. The communications include the messages generated by the loging processes, the messages generated in the chat, the Charges received by the PSP, the Payments sent by the PSP, the Invoices and the ratings.


Data Base Model




Api Definition Close

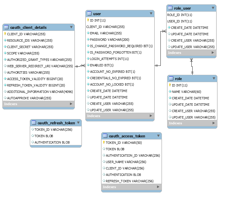
Identity Server


The Identity Server API deals with the permissions logic to the API conexions. It manages the credentials, tokens, permissions and roles, needed to allow the access to the APIs and the users.


Data Base Model



Api Definition Close

Service Offer


The Services Offer API provides the structured offer of services provided by Singapur. The Offer is structured in 3 levels:

  1. Category (e.g., Maintenance);
  2. Business Vertical (e.g., Handyman);
  3. Jobs. The level 3 is the most granular detail.
It is composed with the standardized packages associated to the Business Vertical. A Job could be also a non-identified standard package, identified as "Others". A Job has always a price associated. In this case each Job declared as "Others" will be storage with an ID. In a first stage, the information will not be treated, and all the Jobs "Others" could be different. In a second phase, an intelligent mechanism (could be a machine learning artifact), will be implemented to match the differences and classify properly the "Others" likewise.


Data Base Model



Api Definition Close

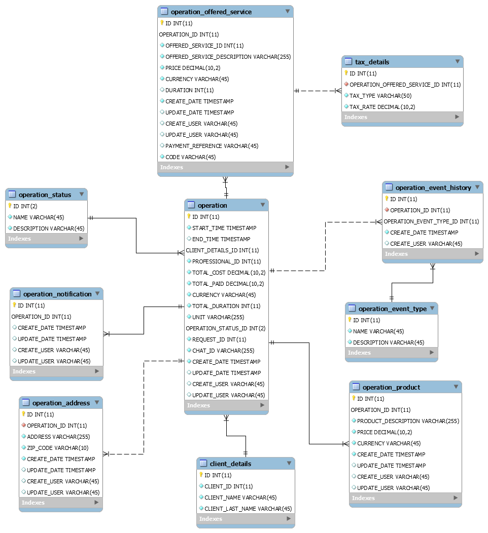
Operation


The Operation API provides the Job details. Once the Client has agreed with the Professional on the Service to be done, the price, the place and the date (day and hour), a Job is created for the Client and the Professional, using the precedent variables. At this moment a first Charge will be done to the Client. As the Job progress, more variables are created: checking the Professional arrival (day & hour) ; picture “before”; final date (day & hour); picture “after”; final price; Professional closing the Job; Client confirming (OK / KO) ; detail of services done; detail of products included. The Operation API gives a unique register for the Job created from the moment when the Client and the Professional agreed on a Job. During the Job execution additional Services and Products can be added.


Data Base Model



Api Definition Close

Payment


The API Payment provides information about the Charges and Payments. The Charges flows are sent from the Client to the PSP, and the Payments flows came from the PSP to the Professional. The PSP includes the flows sent to the escrow accounts. The Charges are split in 3 amounts:

  1. the PSP´s commission;
  2. the Platform commission over the price of the Job excluding the products;
  3. the Payment to the Professional.
The Payment is calculated taking out the commissions and taxes from the Charges, and the PSP commission is assumed by the Platform.


Data Base Model



Api Definition Close

Rating


The API Rating provides the information that the Client done to the Professional, and the one done by the Professional to the Client. The Professional rating is public. Unlikewise, the Client rating will be kept for internal use of the Platform. The rating will be performed using different indicators (cleaning, punctuality,...)


Data Base Model


Close

Chat


The Chat API has the whole capacities to manage the information contained in the exchanges between the Client and the Professional. It can read the conversations, allow the Customer Service can enter in the Chat, managing the pending conversations, extract information from the database.



Api Definition Close

Invoices


The Invoices API interacts with the microservice Invoice generator. The Invoices are created with the Client and Professional fiscal informations, the Job details (services, products, prices, taxes). The microservice will send the forms to the Client, to the Customer, and externally to the LM main comptable module. There will be 2 invoices created:

  1. From the Professional to the Client;
  2. From the Platform to the Professional.
The invoices must be stored on line at least for 4 years after the date of service.


Data Base Model


Close

Functional Adminsitration


The API Functional Administration provides a set of back office functionalities. The main features are the following manages the Professional curation process; manages the Customer Service; provides information about the Job, the status and the incidents declared by the Client or the Professional. The API FA also allow to expel Professionals, change the service status in case of error and generate request with filters.


Data Base Model


Close